IfcConstructionResource

Natural language names
deKonstruktion - Ressource
enConstruction Resource
frRessource de construction
Semantic definitions at the entity
Entity definition

IfcConstructionResource is an abstract generalization of the different resources used in construction projects, mainly labour, material, equipment and product resources, plus subcontracted resources and aggregations such as a crew resource.

A resource represents "use of something" and does not necessarily correspond to a single item such as a person or vehicle, but represents a pool of items having limited availability such as general labor or an equipment fleet. A resource can represent either a generic resource pool (not having any task assignment) or a task-specific resource allocation (having an IfcTask assignment).

HISTORY  New entity in IFC2x2.
IFC4 CHANGE  Modified in to promote ResourceIdentifer and ResourceGroup (renamed to LongDescription) to supertype IfcResource and add attributes as described.

Declaration use definition

A root-level resource (specifically IfcCrewResource or IfcSubContractResource) is declared within the project by IfcRelDeclares where RelatingContext refers to the single IfcProject and RelatedObjects refers to one or more IfcConstructionResource, and other root-level objects within the project.

Assignment use definition

A resource may be assigned to an actor by IfcRelAssignsToActor where RelatingActor refers to an IfcActor and RelatedObjects refers to one or more IfcConstructionResource or other objects. Such relationship indicates the actor responsible for allocating the resource such as partitioning into task-specific allocations, delegating to other actors, and/or scheduling over time. Note that this assignment does not indicate the person or organization performing the work; that is indicated by IfcRelAssignsToResource. The actor responsible for the resource may or may not be the same as any actor(s) performing work.

A resource may be assigned to a control by IfcRelAssignsToControl where RelatingProduct refers to an IfcControl and RelatedObjects refers to one or more IfcConstructionResource or other objects. Most commonly an IfcWorkCalendar is assigned indicating availability of the resource, where such calendar is nested within a base calendar or an IfcWorkPlan which in turn is assigned to the IfcProject.

A resource may be assigned to a group by IfcRelAssignsToGroup where RelatingGroup refers to an IfcGroup and RelatedObjects refers to one or more IfcConstructionResource or other objects. Most commonly an IfcAsset is assigned indicating the asset to be tracked, where such asset is nested within an IfcInventory which in turn is assigned to the IfcProject.

A resource may be assigned to a product by IfcRelAssignsToProduct where RelatingProduct refers to an IfcProduct and RelatedObjects refers to one or more IfcConstructionResource or other objects. Most commonly an IfcElement subtype is assigned indicating the product to be constructed, where such product is connected to a spatial structure which in turn is aggregated within the IfcProject.

A resource may be assigned to a process by IfcRelAssignsToProcess where RelatingProcess refers to an IfcProcess and RelatedObjects refers to one or more IfcConstructionResource or other objects. Most commonly an IfcTask is assigned indicating the task to be performed by the resource, where such task is nested within a summary task which in turn is assigned to the IfcProject.

A resource may have assignments of other objects using IfcRelAssignsToResource where RelatingResource refers to the IfcConstructionResource and RelatedObjects refers to one or more objects such as IfcActor or IfcProduct subtypes. This relationship indicates specific objects assigned to fulfill resource usage.

Figure 289 illustrates resource assignment.

Assignment Use Definition

Figure 289 — Construction resource assignment use

Baseline use definition

A resource may have any number of baselines defined using the relationship IfcRelDefinesByObject where RelatingObject is the "current" resource and RelatedObjects consists of multiple "baseline" resources, each representing a copy of the resource as it existed at an earlier point in time as shown in Figure 185. Each baseline IfcConstructionResource is identified by its nested IfcRelAssignsToControl relationship to an IfcWorkSchedule having PredefinedType=BASELINE, IfcWorkSchedule.CreationDate indicating the date of the baseline, and IfcWorkSchedule.Name indicating the name of the baseline.

Baseline Use Definition

Figure 290 — Construction resource baseline use

Attribute definitions
#AttributeTypeCardinalityDescription C
8UsageIfcResourceTime[0:1] Indicates the work, usage, and times scheduled and completed. Some attributes on this object may have associated constraints or time series; see documentation of IfcResourceTime for specific usage. If the resource is nested, then certain values may be calculated based on the component resources as indicated at IfcResourceTime. X
9BaseCostsIfcAppliedValueL[1:?] Indicates the unit costs for which accrued amounts should be calculated. Such unit costs may be split into Name designations (for example, 'Standard', 'Overtime'), and may contain a hierarchy of cost values that apply at different dates (using IfcCostValue.ApplicableDate and IfcCostValue.FixedUntilDate). X
10BaseQuantityIfcPhysicalQuantity[0:1] Identifies the base quantity consumed of the resource relative to assignments. For crew, labour, subcontract, and equipment resources, this refers to IfcQuantityTime. For material resources, this refers to IfcQuantityVolume. For product resources, this refers to IfcQuantityCount. X
Inherited definitions from supertypes
Entity inheritance IfcConstructionEquipmentResource IfcConstructionMaterialResource IfcConstructionProductResource IfcCrewResource IfcLaborResource IfcSubContractResource IfcResource IfcObject IfcObjectDefinition IfcRoot
Attribute inheritance
#AttributeTypeCardinalityDescriptionC
IfcRoot
1GlobalIdIfcGloballyUniqueId[1:1] Assignment of a globally unique identifier within the entire software world. X
2OwnerHistoryIfcOwnerHistory[0:1] Assignment of the information about the current ownership of that object, including owning actor, application, local identification and information captured about the recent changes of the object,
NOTE  only the last modification in stored - either as addition, deletion or modification.
X
3NameIfcLabel[0:1] Optional name for use by the participating software systems or users. For some subtypes of IfcRoot the insertion of the Name attribute may be required. This would be enforced by a where rule. X
4DescriptionIfcText[0:1] Optional description, provided for exchanging informative comments.X
IfcObjectDefinition
HasAssignmentsIfcRelAssigns
@RelatedObjects
S[0:?]Reference to the relationship objects, that assign (by an association relationship) other subtypes of IfcObject to this object instance. Examples are the association to products, processes, controls, resources or groups.X
NestsIfcRelNests
@RelatedObjects
S[0:1]References to the decomposition relationship being a nesting. It determines that this object definition is a part within an ordered whole/part decomposition relationship. An object occurrence or type can only be part of a single decomposition (to allow hierarchical strutures only). X
IsNestedByIfcRelNests
@RelatingObject
S[0:?]References to the decomposition relationship being a nesting. It determines that this object definition is the whole within an ordered whole/part decomposition relationship. An object or object type can be nested by several other objects (occurrences or types). X
HasContextIfcRelDeclares
@RelatedDefinitions
S[0:1]References to the context providing context information such as project unit or representation context. It should only be asserted for the uppermost non-spatial object. X
IsDecomposedByIfcRelAggregates
@RelatingObject
S[0:?]References to the decomposition relationship being an aggregation. It determines that this object definition is whole within an unordered whole/part decomposition relationship. An object definitions can be aggregated by several other objects (occurrences or parts). X
DecomposesIfcRelAggregates
@RelatedObjects
S[0:1]References to the decomposition relationship being an aggregation. It determines that this object definition is a part within an unordered whole/part decomposition relationship. An object definitions can only be part of a single decomposition (to allow hierarchical strutures only). X
HasAssociationsIfcRelAssociates
@RelatedObjects
S[0:?]Reference to the relationship objects, that associates external references or other resource definitions to the object.. Examples are the association to library, documentation or classification.X
IfcObject
5ObjectTypeIfcLabel[0:1] The type denotes a particular type that indicates the object further. The use has to be established at the level of instantiable subtypes. In particular it holds the user defined type, if the enumeration of the attribute PredefinedType is set to USERDEFINED.
X
IsDeclaredByIfcRelDefinesByObject
@RelatedObjects
S[0:1]Link to the relationship object pointing to the declaring object that provides the object definitions for this object occurrence. The declaring object has to be part of an object type decomposition. The associated IfcObject, or its subtypes, contains the specific information (as part of a type, or style, definition), that is common to all reflected instances of the declaring IfcObject, or its subtypes. X
DeclaresIfcRelDefinesByObject
@RelatingObject
S[0:?]Link to the relationship object pointing to the reflected object(s) that receives the object definitions. The reflected object has to be part of an object occurrence decomposition. The associated IfcObject, or its subtypes, provides the specific information (as part of a type, or style, definition), that is common to all reflected instances of the declaring IfcObject, or its subtypes. X
IsTypedByIfcRelDefinesByType
@RelatedObjects
S[0:1]Set of relationships to the object type that provides the type definitions for this object occurrence. The then associated IfcTypeObject, or its subtypes, contains the specific information (or type, or style), that is common to all instances of IfcObject, or its subtypes, referring to the same type. X
IsDefinedByIfcRelDefinesByProperties
@RelatedObjects
S[0:?]Set of relationships to property set definitions attached to this object. Those statically or dynamically defined properties contain alphanumeric information content that further defines the object. X
IfcResource
6IdentificationIfcIdentifier[0:1] An identifying designation given to a resource. It is the identifier at the occurrence level. X
7LongDescriptionIfcText[0:1] A detailed description of the resource (e.g. the skillset for a labor resource). X
ResourceOfIfcRelAssignsToResource
@RelatingResource
S[0:?]Set of relationships to other objects, e.g. products, processes, controls, resources or actors, for which this resource object is a resource.X
IfcConstructionResource
8UsageIfcResourceTime[0:1] Indicates the work, usage, and times scheduled and completed. Some attributes on this object may have associated constraints or time series; see documentation of IfcResourceTime for specific usage. If the resource is nested, then certain values may be calculated based on the component resources as indicated at IfcResourceTime. X
9BaseCostsIfcAppliedValueL[1:?] Indicates the unit costs for which accrued amounts should be calculated. Such unit costs may be split into Name designations (for example, 'Standard', 'Overtime'), and may contain a hierarchy of cost values that apply at different dates (using IfcCostValue.ApplicableDate and IfcCostValue.FixedUntilDate). X
10BaseQuantityIfcPhysicalQuantity[0:1] Identifies the base quantity consumed of the resource relative to assignments. For crew, labour, subcontract, and equipment resources, this refers to IfcQuantityTime. For material resources, this refers to IfcQuantityVolume. For product resources, this refers to IfcQuantityCount. X
Definitions applying to Common Use Definitions

 Instance diagram


Concept usage

Document Association

The Document Association concept applies to this entity.

Documents may be published for work plans consisting of schedules, calendars, tasks, and resources. The relationship IfcRelAssociatesDocument may be used to preserve mappings to such document where RelatingDocument points to an IfcDocumentReference and RelatedObjects includes the IfcConstructionResource as shown in Figure 184. IfcDocumentReference.ItemReference identifies the resource within the scope of the document, such as an integer or guid. The IfcDocumentReference.ReferencedDocument corresponds to the document which is uniquely identified by IfcDocumentInformation.DocumentId and/or IfcDocumentInformation.PublicationLocation. Such document mapping allows items in the document to be updated from the building information model and vice-versa.

Document Use Definition

Figure 290 — Construction resource document use



Constraint Association

The Constraint Association concept applies to this entity as shown in Table 301.

DataValueAttribute1Description
IfcPositiveRatioMeasureUsageIndicate fixed usage (such as simultaneous workers) such that changes to ScheduleWork should impact the assigned IfcTask.TaskTime.ScheduleDuration and vice-versa.
IfcDurationUsageIndicate fixed work (such as total person-hours) such that changes to ScheduleUsage should impact the assigned IfcTask.TaskTime.ScheduleDuration and vice-versa.

Table 301 — IfcConstructionResource Constraint Association

Constraints may be applied to a resource to indicate fixed work (such as total person-hours) or fixed usage (such as simultaneous workers).



Object Typing

The Object Typing concept applies to this entity as shown in Table 302.

Type
IfcConstructionResourceType

Table 302 — IfcConstructionResource Object Typing

The resource type may provide shared productivity and cost information, allowing tasks and resources to be selected according to lowest cost and/or shortest duration. Given an IfcProduct of a particular IfcTypeProduct type, an IfcTypeProcess may be selected from those assigned to the product type using IfcRelAssignsToProduct, and an IfcTypeResource may be selected from those assigned to the process type using IfcRelAssignsToProcess. Then IfcTask and IfcConstructionResource occurrences may be instantiated from the type definitions, applying productivitity and rate information to assigned quantities to calculate ResourceTime.ScheduleWork. Task durations can then be calculated by dividing ResourceTime.ScheduleWork by ResourceTime.ScheduleUsage.

Type Use Definition

Figure 291 — Construction resource type use



Property Sets for Objects

The Property Sets for Objects concept applies to this entity as shown in Table 303.

PredefinedTypeNameProperties
 Pset_ConstructionResource

Table 303 — IfcConstructionResource Property Sets for Objects

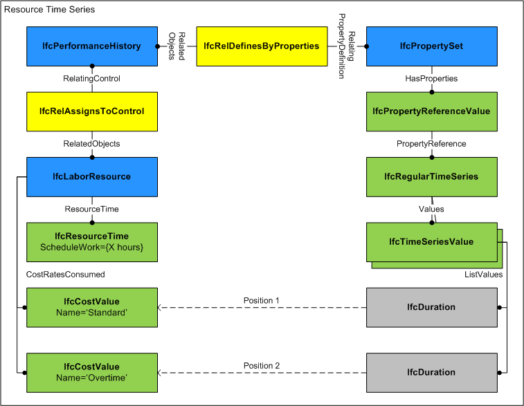
For time series properties as shown in Figure 180, each IfcTimeSeriesValue indicates a LIST of values, where the sequence of the value corresponds to the IfcCostValue at IfcConstructionResource.CostRatesConsumed. For example, if CostRatesConsumed has two IfcCostValue items in the LIST, "Standard" and "Overtime", then IfcTimeSeriesValue(IfcDuration('T8H0M0S'),IfcDuration('T2H0M0S')) would indicate 8 hours at Standard rate and 2 hours at Overtime rate. If the list of values at IfcTimeSeriesValue.ListValues is less than the size of CostRatesConsumed, then subsequent values are considered to be zero.

Time Series Use Definition

Figure 292 — Construction resource time series use



Object Nesting

The Object Nesting concept applies to this entity as shown in Table 304.

Type
IfcConstructionResource

Table 304 — IfcConstructionResource Object Nesting

Resources may be decomposed into allocation pools using the IfcRelNests relationship as shown in Figure 181. For example, an IfcLaborResource for "Electrician" may be decomposed into three task-specific IfcLaborResource objects: "Electrical Rough-in", "First Floor Circuits", and "Second Floor Circuits". Both relating and related sides may represent the same ResourceTime.ScheduleUsage quantity (for example, 6 workers time-shared), or the related side may break out ResourceTime.ScheduleUsage quantities for reserved use (for example, 4 workers and 2 workers).

A common scenario is two nesting levels where the first-level resources have no task assignments; while second-level resources have specific task assignments indicating that the resource is subdivided into allocations for specific tasks. While the model allows unlimited nesting of resources, implementer agreements may restrict to two nesting levels with task assignments specifically at the second level.

Composition Use Definition

Figure 293 — Construction resource composition use



Concept inheritance

#ConceptModel View
IfcRoot
Software IdentityCommon Use Definitions
Revision ControlCommon Use Definitions
IfcObject
Object Occurrence Predefined TypeCommon Use Definitions
IfcConstructionResource
Document AssociationCommon Use Definitions
Constraint AssociationCommon Use Definitions
Object TypingCommon Use Definitions
Property Sets for ObjectsCommon Use Definitions
Object NestingCommon Use Definitions
Formal representations
XSD Specification
 <xs:element name="IfcConstructionResource" type="ifc:IfcConstructionResource" abstract="true" substitutionGroup="ifc:IfcResource" nillable="true"/>
 <xs:complexType name="IfcConstructionResource" abstract="true">
  <xs:complexContent>
   <xs:extension base="ifc:IfcResource">
    <xs:sequence>
     <xs:element name="Usage" type="ifc:IfcResourceTime" nillable="true" minOccurs="0"/>
     <xs:element name="BaseCosts" nillable="true" minOccurs="0">
      <xs:complexType>
       <xs:sequence>
        <xs:element ref="ifc:IfcAppliedValue" maxOccurs="unbounded"/>
       </xs:sequence>
       <xs:attribute ref="ifc:itemType" fixed="ifc:IfcAppliedValue"/>
       <xs:attribute ref="ifc:cType" fixed="list"/>
       <xs:attribute ref="ifc:arraySize" use="optional"/>
      </xs:complexType>
     </xs:element>
     <xs:element name="BaseQuantity" type="ifc:IfcPhysicalQuantity" nillable="true" minOccurs="0"/>
    </xs:sequence>
   </xs:extension>
  </xs:complexContent>
 </xs:complexType>
EXPRESS Specification
ENTITY IfcConstructionResource
 ABSTRACT SUPERTYPE OF(ONEOF(IfcConstructionEquipmentResource, IfcConstructionMaterialResource, IfcConstructionProductResource, IfcCrewResource, IfcLaborResource, IfcSubContractResource))
 SUBTYPE OF (IfcResource);
  Usage : OPTIONAL IfcResourceTime;
  BaseCosts : OPTIONAL LIST [1:?] OF IfcAppliedValue;
  BaseQuantity : OPTIONAL IfcPhysicalQuantity;
END_ENTITY;

Link to EXPRESS-G diagram EXPRESS-G diagram

Link to this page  Link to this page